AI-generated Key Takeaways
-
Virtual cards can be enrolled, retrieved, unenrolled, and their transactions can be managed using specific APIs and workflows.
-
Enrollment involves user consent, Google's API call to the Integrator, and the Integrator's decision on enrollment allowance.
-
Retrieval involves Google requesting the virtual card number from the Integrator, who can approve, require further verification, or decline the request.
-
Unenrollment is initiated by Google and involves an API call to the Integrator with the enrollment request ID.
-
Transaction management involves the Integrator notifying Google of events and Google retrieving transaction details from the Integrator.
The following sequence diagrams show how a user, Google, and the Payment Integrator interact to provide the following Virtual Cards functionalities:
Enrollment

Virtual Cards enrollment is executed only once during the lifetime of a virtual card number (VCN). The enrollment can be initiated in different ways: when (i) user saves the payment information during checkout for the first time (upstream enrollment), (ii) user makes a purchase online with a non-virtual card (downstream enrollment) or (iii) user enables the virtual card number at pay.google.com.
After the enrollment is initiated by the user, Google Pay Autofill returns
the Terms of Service (ToS) and asks the user for consent to proceed. If consent
is obtained, Google calls the
enroll API,
including requestId, cardToEnroll and riskSignals so that the
Integrator can decide
on whether or not to allow the enrollment. If the enrollment succeeds, a virtual
card number option is shown in Google Pay Autofill during checkout.
Retrieval
After the enrollment, whenever the user selects a virtual card number in Google Pay Autofill the retrieval flow is initiated as illustrated below (green path).

As illustrated, after the virtual card selection, Google calls the
retrieveVirtualCardNumber
API including enrollmentRequestId (equal to requestId sent in the
enrollment), merchantDetails and riskSignals so that the Integrator can
assess the context of the virtual card number request and decide to:
- accept (green path), by returning the virtual card number (diagram above),
- step up (yellow path), using an available Identity & Verification (ID&V) method, or
- decline (red path) the request.
Yellow and red path flows are shown in the next sections.
Yellow path retrieval
Yellow path retrieval flow
adopting the Platform Authenticator ID&V method is illustrated in the next
sequence diagram. In this example, given the Integrator returns both
platformAuthentication and smsOtp as
challengeOptions,
Google prioritizes platformAuthentication and, consequently, does not show
ID&V selector UI.

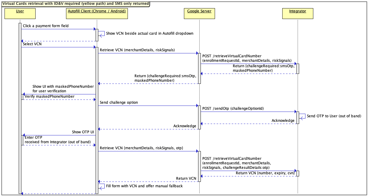
Yellow path with SMS OTP ID&V
method is shown below. Note that in this case Google calls the
sendOtp
API to request the Integrator to send an OTP to the user. The OTP delivery
happens 'out of band' from Google perspective. Once the user receives the OTP
from the Integrator, it can enter its value in Google Pay Autofill.

Red path retrieval
Red path retrieval flow is represented below. In this case the Integrator decides to decline the virtual card number request.

Unenrollment
Enrolled Virtual Cards can be unenrolled as illustrated in the diagram
below. Google calls the
unenroll
API including enrollmentRequestId whose value is equal to requestId sent in
the corresponding enrollment.

Transaction management
Virtual Cards transactions are also provided by the Integrator as shown by the following diagram:

Initially, the Integrator notifies Google using the
transactionEventNotification
API, indicating that a transaction event occurred for an enrolled virtual card.
In turn, Google calls
getTransactions
to retrieve a list of transactions for the given virtual card number.
The transactionListContinuationToken field can be provided to limit the
returned transactions to those that have been added or updated since the request
represented by this token. If the token is not provided, the response should
include all transactions for the maximum period prior to the request.